LibCurl и WinXP

Модератор: Дед Пахом

Правила форума
При написании вопроса или обсуждении проблемы, не забывайте указывать версию Clarion который Вы используете.
А так же пользуйтесь спец. тегами при вставке исходников!!!
Основной тред
Аватара пользователя
atashe3
Посетитель
Сообщения: 40
Зарегистрирован: 26 Декабрь 2021, 13:32
Благодарил (а): 2 раза
Поблагодарили: 8 раз

LibCurl и WinXP

Сообщение atashe3 »

Среда запуска WinXP
Пробовал перейти со старых версий LibCurl на 8.4 или 8.9.1
Появилась зависимость от bcrypt.dll --> BCryptGenRandom всего одна функция
Теперь класс и библиотека не совместимы с WinXP

В анотации к 8.9.1 написано
Viktor Szakats (5 Jun 2024)
- windows: fix UWP builds, add GHA job
Add new job to test building for UWP (aka `CURL_WINDOWS_APP`).
Fix fallouts when building for UWP:
- rand: do not use `BCryptGenRandom()

Может кто нибудь с компилировать LIB без этой зависимости?
Аватара пользователя
Игорь Столяров
Ветеран движения
Сообщения: 8612
Зарегистрирован: 07 Июль 2005, 10:19
Откуда: г. Ростов-на-ДоМу
Благодарил (а): 37 раз
Поблагодарили: 130 раз

LibCurl и WinXP

Сообщение Игорь Столяров »

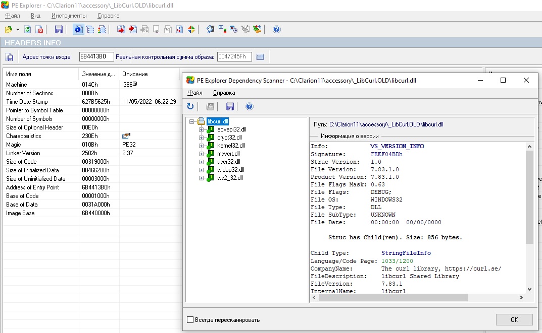
Последний безпроблемный релиз для XP - это LibCurl 7.83.1 (в 7.83.2 уже были проблемы совместимости)
Я иногда для застрявших в прошлом юзеров собираю с ним релизы программ - всё работает ... ;)
Тоже пытался искать "совместимую с XP сброрку", но понял, что нафиг никому не нужна эта WinXP (и Win7 тоже) там где делают сборки. ;)

1.jpg
Последний раз редактировалось Игорь Столяров 27 Август 2024, 13:23, всего редактировалось 1 раз.
За теми, кто отстал, не возвращаться ! 🏴‍☠️ Кодекс
Аватара пользователя
atashe3
Посетитель
Сообщения: 40
Зарегистрирован: 26 Декабрь 2021, 13:32
Благодарил (а): 2 раза
Поблагодарили: 8 раз

LibCurl и WinXP

Сообщение atashe3 »

Спасибо за наводку
у нас клиенты еще десятилетие на XP собираются работать
поэтому очень актуально.
Хотелось бы конечно последнюю LIB подправить в исходниках кто умеет
Аватара пользователя
Игорь Столяров
Ветеран движения
Сообщения: 8612
Зарегистрирован: 07 Июль 2005, 10:19
Откуда: г. Ростов-на-ДоМу
Благодарил (а): 37 раз
Поблагодарили: 130 раз

LibCurl и WinXP

Сообщение Игорь Столяров »

Для сборок под WinXP я юзаю только LIB & DLL версии 7.83.1
А сам класс Libcurl for Clarion (CLW & INC) всегда крайнего релиза из раздела автора на GitHUB.
Никаких проблем совместимости (по крайне мере на своих задачах) я не наблюдаю. :)

Ну у нас под самой WinXP не так уже много юзеров - она вымирает вместе с компьютерами.
А вот сервера с Win2003 встречаются довольно часто ... ;)
За теми, кто отстал, не возвращаться ! 🏴‍☠️ Кодекс
Аватара пользователя
atashe3
Посетитель
Сообщения: 40
Зарегистрирован: 26 Декабрь 2021, 13:32
Благодарил (а): 2 раза
Поблагодарили: 8 раз

LibCurl и WinXP

Сообщение atashe3 »

Игорь
можете ссылочку скинуть на dll 7.83.1
я думаю актуально будет для коллег кто прикован к XP
Аватара пользователя
Игорь Столяров
Ветеран движения
Сообщения: 8612
Зарегистрирован: 07 Июль 2005, 10:19
Откуда: г. Ростов-на-ДоМу
Благодарил (а): 37 раз
Поблагодарили: 130 раз

LibCurl и WinXP

Сообщение Игорь Столяров »

Прикреплено к сообщению.
Не благодарите. ;)
Вложения
LibCurl-XP-7-83-1.zip
LibCurl 7.83.1 совместимый с WinXP
(2.15 МБ) 450 скачиваний
За теми, кто отстал, не возвращаться ! 🏴‍☠️ Кодекс
Аватара пользователя
RaFaeL
✯ Ветеран ✯
Сообщения: 1424
Зарегистрирован: 24 Март 2009, 17:59
Откуда: НН
Благодарил (а): 12 раз
Поблагодарили: 2 раза
Контактная информация:

LibCurl и WinXP

Сообщение RaFaeL »

Игорь Столяров писал(а): 27 Август 2024, 13:28 Для сборок под WinXP я юзаю только LIB & DLL версии 7.83.1
А сам класс Libcurl for Clarion (CLW & INC) всегда крайнего релиза из раздела автора на GitHUB.
Никаких проблем совместимости (по крайне мере на своих задачах) я не наблюдаю. :)
Самый правильный подход
Аватара пользователя
Игорь Столяров
Ветеран движения
Сообщения: 8612
Зарегистрирован: 07 Июль 2005, 10:19
Откуда: г. Ростов-на-ДоМу
Благодарил (а): 37 раз
Поблагодарили: 130 раз

LibCurl и WinXP

Сообщение Игорь Столяров »

В каждой версии DLL LibCurl огромный список изменений по реализации протоколов, безопасности и функционалу.
Поэтому я за использование крайнего релиза DLL, тем более что всё это доступно нам совершенно бесплатно. ;)
За теми, кто отстал, не возвращаться ! 🏴‍☠️ Кодекс
Аватара пользователя
Игорь Столяров
Ветеран движения
Сообщения: 8612
Зарегистрирован: 07 Июль 2005, 10:19
Откуда: г. Ростов-на-ДоМу
Благодарил (а): 37 раз
Поблагодарили: 130 раз

LibCurl и WinXP

Сообщение Игорь Столяров »

ДД !

В этот светлый день хочу рассказать о "Рождественском чуде" ... ;)

Если собрать проект с современной версией LibCurl 8.11.0 и потом тупо подменить LibCurl.dll на версию 7.83.1
(я просто копирую DLL в папку проекта) - то программа будет прекрасно запускаться и работать под Windows XP / 2003.
Даже пересборка проекта не требуется. Проблем с функционалом я пока не обнаружил. :)
За теми, кто отстал, не возвращаться ! 🏴‍☠️ Кодекс
Аватара пользователя
finsoftrz
✯ Ветеран ✯
Сообщения: 5932
Зарегистрирован: 06 Ноябрь 2014, 12:48
Благодарил (а): 25 раз
Поблагодарили: 88 раз

LibCurl и WinXP

Сообщение finsoftrz »

Игорь Столяров писал(а): 07 Январь 2025, 8:21 ДД !

В этот светлый день хочу рассказать о "Рождественском чуде" ... ;)

Если собрать проект с современной версией LibCurl 8.11.0 и потом тупо подменить LibCurl.dll на версию 7.83.1
(я просто копирую DLL в папку проекта) - то программа будет прекрасно запускаться и работать под Windows XP / 2003.
Даже пересборка проекта не требуется. Проблем с функционалом я пока не обнаружил. :)
У современного Игоря в современном проекте используется несовременная dll. Рождественский коламбур. :-)
C6/C12, ШВС, tps/btrieve.
Аватара пользователя
Игорь Столяров
Ветеран движения
Сообщения: 8612
Зарегистрирован: 07 Июль 2005, 10:19
Откуда: г. Ростов-на-ДоМу
Благодарил (а): 37 раз
Поблагодарили: 130 раз

LibCurl и WinXP

Сообщение Игорь Столяров »

finsoftrz писал(а): 07 Январь 2025, 8:51 в современном проекте используется несовременная dll.
Если бы Игорь сам занимался эксплуатацией своих программ - то и не было проблем. ;)
Но программы работают в непредсказуемых местах. Я сам WinXP / Win7 уже не видел лет 10 наверно ...
Но юзеры ещё спрашивают - и приходится искать для них решения. А как иначе ?

Читали на ClaHUB новый прикол ?
Там ждуны досидевшиеся с проектами на Legacy - теперь ждут, что придёт Clarion AI и переведёт их проекты на ABC.
#РЖУНЕМОГУ

:idied:
За теми, кто отстал, не возвращаться ! 🏴‍☠️ Кодекс
Аватара пользователя
finsoftrz
✯ Ветеран ✯
Сообщения: 5932
Зарегистрирован: 06 Ноябрь 2014, 12:48
Благодарил (а): 25 раз
Поблагодарили: 88 раз

LibCurl и WinXP

Сообщение finsoftrz »

Игорь Столяров писал(а): 07 Январь 2025, 9:08
finsoftrz писал(а): 07 Январь 2025, 8:51 в современном проекте используется несовременная dll.
Если бы Игорь сам занимался эксплуатацией своих программ - то и не было проблем. ;)
Но программы работают в непредсказуемых местах. Я сам WinXP / Win7 уже не видел лет 10 наверно ...
Но юзеры ещё спрашивают - и приходится искать для них решения. А как иначе ?

Читали на ClaHUB новый прикол ?
Там ждуны досидевшиеся с проектами на Legacy - теперь ждут, что придёт Clarion AI и переведёт их проекты на ABC.
#РЖУНЕМОГУ

:idied:
Видел. В интернете много странных людей. :-)
C6/C12, ШВС, tps/btrieve.
Аватара пользователя
finsoftrz
✯ Ветеран ✯
Сообщения: 5932
Зарегистрирован: 06 Ноябрь 2014, 12:48
Благодарил (а): 25 раз
Поблагодарили: 88 раз

LibCurl и WinXP

Сообщение finsoftrz »

Игорь Столяров писал(а): 07 Январь 2025, 9:08
finsoftrz писал(а): 07 Январь 2025, 8:51 в современном проекте используется несовременная dll.
Если бы Игорь сам занимался эксплуатацией своих программ - то и не было проблем. ;)
Но программы работают в непредсказуемых местах. Я сам WinXP / Win7 уже не видел лет 10 наверно ...
Но юзеры ещё спрашивают - и приходится искать для них решения. А как иначе ?

Читали на ClaHUB новый прикол ?
Там ждуны досидевшиеся с проектами на Legacy - теперь ждут, что придёт Clarion AI и переведёт их проекты на ABC.
#РЖУНЕМОГУ

:idied:
Только он там в единственном числе. Передергиваете. :-)
C6/C12, ШВС, tps/btrieve.
Аватара пользователя
Игорь Столяров
Ветеран движения
Сообщения: 8612
Зарегистрирован: 07 Июль 2005, 10:19
Откуда: г. Ростов-на-ДоМу
Благодарил (а): 37 раз
Поблагодарили: 130 раз

LibCurl и WinXP

Сообщение Игорь Столяров »

Эта тема муссируется постоянно, причём речь идёт даже о переходе с Legacy C5 ....

Т.е. тема из русских сказок про Ваньку-дурака валяющего на печи и ждущего "скатерть-самобранку"
или "сани-едьте сами" имеет и международную основу. Только теперь это называется AI. :)

Самое интересное, что в С4 (если память не подводит) был конвертер Legacy -> ABC и мы им
перенесли огромный объём кода, есстественно потом ещё пришлось и в ручную доделывать.
За теми, кто отстал, не возвращаться ! 🏴‍☠️ Кодекс
Аватара пользователя
finsoftrz
✯ Ветеран ✯
Сообщения: 5932
Зарегистрирован: 06 Ноябрь 2014, 12:48
Благодарил (а): 25 раз
Поблагодарили: 88 раз

LibCurl и WinXP

Сообщение finsoftrz »

Заметили, какой Брюс юркий? Ему конкретный вопрос задаёшь, а он вместо ответа кучу букв строчит. Я все таки его дожал, сознался, что на основной вопрос ответа не знает. Это про 64 бита в кларионе спич произошёл. Он пытается регулярно адвокатом RZ выступать. :-)
C6/C12, ШВС, tps/btrieve.
Ответить